In this article we’ll go through the steps to allow a domain user that is a member of a security group, to update the Department field in Active Directory
So open up Active Directory Users and Computers and create a Security Group that we will delegate control to, for this example we have created a group called “RL_Update_AD_Users_Department_Field”

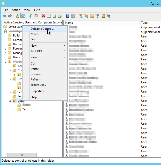
Now we have to also choose the container that this group can edit Users in to for this example we have a “Users”-container in our “domain“.

This opens up the Delegation of Control Wizard. Hit Next.

